- 「Google Home」にホームオートメーション用スクリプトエディタ「自動化」が登場
- プログラムデータ形式「YAML(YAML Ain’t Markup Language)」でより高度で詳細なオリジナルオートメーションスクリプト(ルーティン)を作成可能
- ホームオートメーション用スクリプトエディタはパブリックプレビュー版「Google Home」で利用可能
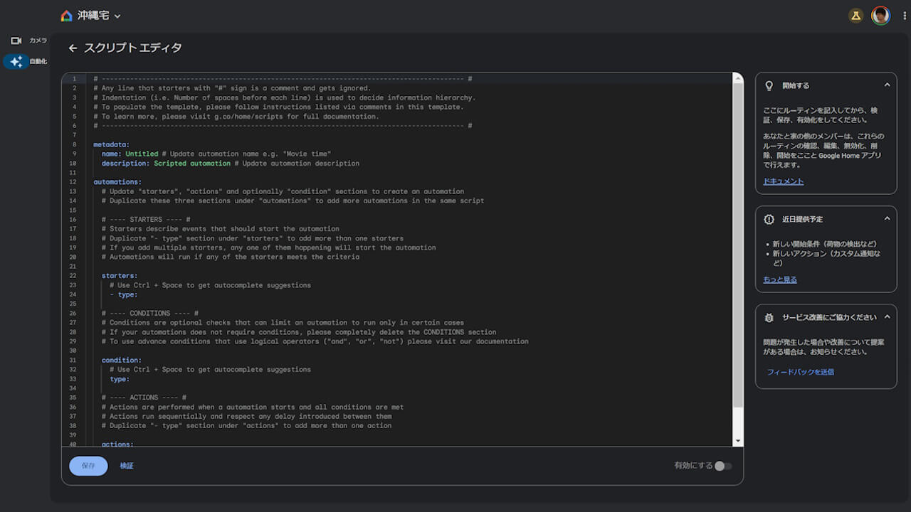
Google は 2023 年 6 月 14 日(水)、「Google アシスタント」のオートメーション機能「ルーティン(オートメーション)」にて、より詳細な制御ができるようになるホームオートメーション用スクリプトエディタ「自動化」を提供開始しました。
新たに追加されたスクリプトエディター「自動化」は、プログラムデータ形式「YAML(YAML Ain’t Markup Language)」でより詳細なオリジナルオートメーションスクリプト(ルーティン)を作成できる機能です。パブリック(早期)プレビュー版「Google Home」にて利用可能で、WEB 版「Google Home」に新たに追加された[自動化]タブや、パブリックプレビュー版「Google Home」アプリからアクセスすることができます。

スクリプトエディタ「自動化」はプログラミングが理解できる方向けの機能とはなりますが、作成したオリジナルスクリプトエディタの検証機能なども実装されてるため、プログラミング初心者の勉強用としても最適です。また「Google Home」開発者用サイト「Developer Center」でもサンプルコードが複数公開されているので、それを元にオリジナルオートメーションスクリプトを作成することもできます。

「Google Home」スクリプトエディタでは今後、オリジナルオートメーションスクリプトに通知を含めるカスタム通知機能や、デバッグ機能と言語機能の改善など、随時アップデートも提供されます。
Source:Google Home
